Diagrams¶
This page provides an overview of diagrams used througout the documentation.
To download an image, right-click it and click Save image as from the context menu.

Software architecture

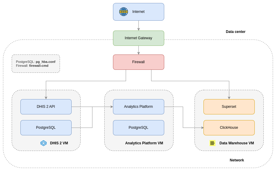
Network architecture

Text-to-SQL solution architecture

DHIS2 Superset architecture

High-level data flow

Integrated data repository

ELT transformation data repository

Workflow overview

Workflow job types